$0+

Thanos Unleash The Chaos Notion Automation for Moms

I want this!

Thanos Unleash The Chaos Notion Automation for Moms

$0+


High Level Info


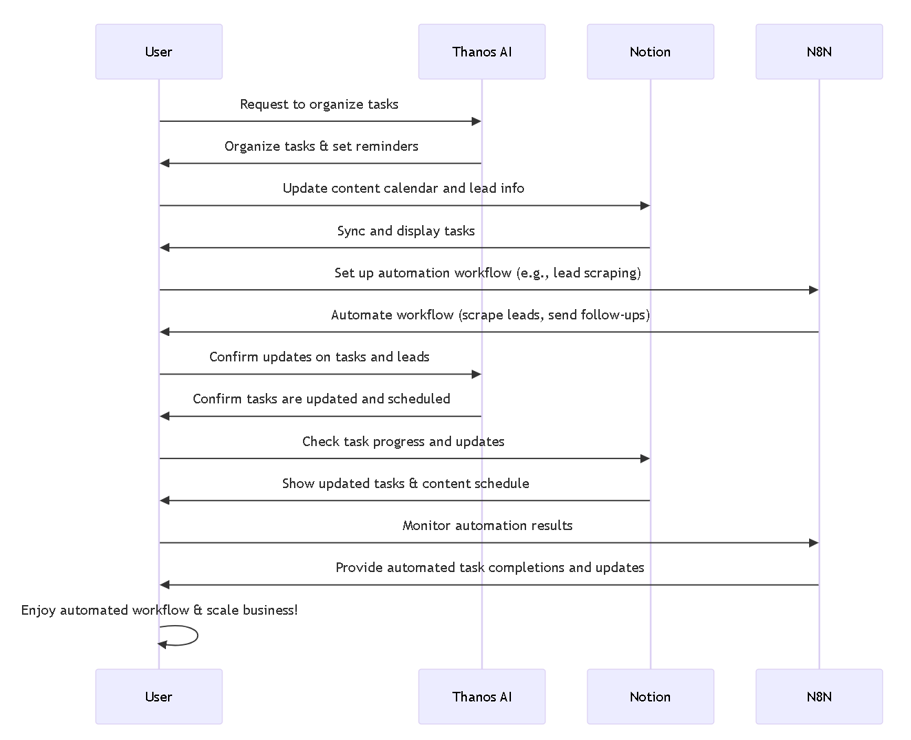
Imagine solving problems quicker, remembering your threads quicker, being able to recall your information quicker that is packaged in Notion, imagine being able to interface with your information like from ChatGPT but with your personal information that ChatGPT doesn't have access to like the information that you store in Notion.


What you get



Use cases for ThanosAI


How I use it for my Feudal Kingdom.

I super charge my Feudal Incubators with pills of freedom (think of it as my knowledge base).

If you are not sure what any of the pills of freedom, and feudal system, and feudal kingdom and all these words mean check out this article on buy me a coffee More details about Feudal System framework and pills of freedom

When I create Pills of Freedom I make them stand out, jump into Chat GPT and search Threads.net/@freedomfusionsystem with the word pills of freedom and few questions about it what it is, you'll get more details about them.

  • Long story short is.... you can use Thanos AI Notion - N8N Agent to control the chaos, and be able to interface with your bot with ease, the best part about it, it will remember it's memory, Threads Bots RAG research assistant that you seen earlier, Threads Bots RAGcan work in combination with Thanos AI agent, you can combine them together to help your feudal kingdom grow faster.
  • I use Threads Bots RAG to quickly scrape sites and interact with them, the type of sites that are not accessible by Chat GPT, remember ChatGPT can't do deep crawling, Threads Bots RAG can, plus you can run it absolutely free on your computer, it does require Open AI access, but you can use other models too.
  • Now where Thanos AI agent comes into play is when you quickly want to interface with it through voice or chat or Slack or any other way and want to recall information quickly.
  • Now Thanos AI agent also asks for OpenAI token but don't worry if you watched my LLM guide, you can configure local large language model and don't pay a dime for it, to learn more see this link Run LLM's locally and save money (just remember running things locally can slow down your pc, but don't worry i'll show you how to use some free LLM models that you can burn through quickly and switch through them first before using anything local this way you can get faster speed unless you have a computer with lots of ram, in my case I do so it makes it easier for me to run large language models on it without paying a dime.
  • Now granted I still use OpenAI here and there as part of my Feudal Incubators, heck i use it also for troubleshooting assistant that I have attached for you here as part of this Thanos guide, just to show you how I interact with ChatGPT to control the Thanos AI Agent, and control the chaos, this troubleshooting assistant already have my troubleshooting steps and has the context behind the scenes, so if you get stuck you can simply ask questions relevant to it and you'll be good to go.

What Digital Moms will get

Troubleshooting Assistant ChatGPT Output history showing how to troubleshoot your Thanos Notion AI Bot

Control the chaos with this Assistant to help you build your automation workflow with confidence and be able to troubleshoot it.


Who is it for

πŸ‘₯ Who It's For:

  • Notion nerds, AI explorers, automation geeks & digital moms growing their Feudal Kingdom
  • Side hustlers building custom knowledge agents
  • Developers wanting a fast, scalable solution

Why Thanos AI Agent is perfect for digital moms

Granted don’t get me wrong it’s not perfect, but good enough for my feudal needs and my feudal wants, and if it’s perfect for me, I have faith in you digital side hustler moms that it will be just good enough for you.

I used to be a process prisoner ⛓️—juggling all the details of my services for digital moms πŸ€―πŸ’». Finding info? ❌ Hard. Keeping track of everything? ❌ Even harder. Connecting the dots? ❌ A total mess!

But then… I unlocked Thanos AI πŸ¦Ύβœ¨β€”a smart assistant that talks to Notion πŸ“’, remembers things 🧠, and actually understands what I need, when I need it! πŸ—£οΈπŸ”

Is it perfect? Nope ❌, but it’s good enough for my feudal needs βš”οΈπŸ‘‘β€”and if it works for me, I know it’ll work for you, digital side hustler moms! πŸ’ͺπŸ‘©β€πŸ‘§πŸš€

What you get

πŸ“¦ Control The Chaos with Freedom Fusion Automations

Product Title:

πŸš€ Freedom Fusion Automations: AI Agent Workflow for Notion Knowledge Base

Description:

Unleash the power of automation with this plug-and-play AI Agent Workflow, designed specifically to work with your Notion Knowledge Base. Ideal for developers, digital side hustlers, and productivity nerds in the Freedom Fusion community, this is your shortcut to AI-enhanced workflows without needing to write complex code.

🧰 What You Get:

  • βœ… Complete Setup Guide with Notion API + DB structure
  • βœ… Prebuilt HTTP Requests inside n8n
  • βœ… Downloadable n8n Workflow (JSON) to plug into your automation stack
  • βœ… Freedom Fusion Video Walkthrough (with breakdown) fully blown tutorial for moms
  • βœ… Importable Notion Template to get you started instantly
  • βœ… ChatGPT shared conversation to help you troubleshoot your workflow with ease
  • βœ… Copy and Paste Prompts to help you troubleshoot your workflow with ease
  • βœ… Slack Integration for your Thanos AI Agent to help you interface with the agent directly from slack

Example below for slack


What does the Thanos AI n8n Agent for moms do?

It helps digital moms πŸ’β€β™€οΈπŸ’‘ find info FAST! ⚑ No more digging through pages πŸ“‚β€”just ask, and Thanos AI πŸ¦ΎπŸ“’ reads inside Notion and brings back the right answers! 🎯

Need to find your thread? πŸ§΅βœ… Done. Need info instantly? β³πŸš€ No problem!

For me, it helps track Pills of Freedom πŸ’ŠπŸ”“β€”bite-sized lessons πŸŽ“, neatly categorized πŸ“Š by:

βœ… What it does πŸ€”

βœ… How it helps moms πŸ‘©β€πŸ‘§

βœ… What community it’s from 🏑

βœ… What tech stack it uses πŸ’»

All in one placeβ€”no more chaos! πŸ†πŸ”₯

Support & Encouragement

Once you get access to pills of freedom simply follow the following steps, if you get stuck feel free to follow on Fud and ask questions during workshops, priority goes to my subscribers on Fud to any questions being asked, for more higher quality responses to questions, feel free to join Feudal Incubator, for simple questions feel free to ask away on Fud.

Check out other AI automations and my socials for more info :)


Ok ready to get started? check out my other guides see link in a bio more guides for moms

Plus we do workshops for business owners every month click on this link in case if you want to join high quality workshops for how not to be process prisoner and become freedom founder..

Bi-Monthly Workshops for moms reserve your spot :) plus get into drawing for receiving a month of Free Automation services.

Plus follow me on Tik Tok and if you want to talk to me in community settings DM "Path" on my Insta, link is in the bio.

  • If you want to schedule consultation you can do so from this section Freedom Fusion System
  • Simply select Rome Wells from the calendar and book 30 mins intro call, be sure to specify which sale rep you were referred by.
  • We provide AI Automation and Consultation services for moms over plus digital faceless marketing content building, brand building and help boss bougie moms connect with other moms helping both moms make money.

Now enjoy Thanos AI :) ah also if you want to see more info about feudal incubator and feudal kingdom academy for bougie momscheck out this link below


Presented by Freedom Fusion System


If you like what you see and enjoy the mission, then don't hesitate to tip or buy Rome Wells some coffee :)

Buy Me A Coffee <-- you can do so either by going here or tip directly, or simply put 0 in the fair price box.


$
I want this!
Powered by